
MPAcc备考择校指导
点击下方“阅读原文”预约登记

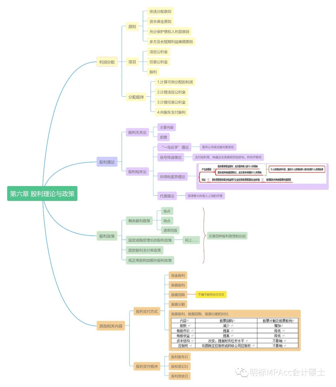
第六章 股利理论与政策

简答
1、股票回购的动因有哪些?
股票回购是股份公司出资购回本公司发行在外的股票,将其作为库藏股或进行注销的行为。
(1)传递股价被低估信号的动因;
(2)为股东避税的动因;(因为股票交易的获利需要交的税率比企业分红的所得税率要低,于是企业将原本用于分红的钱用于股票回购,就可以帮助股东和投资者规避一大笔税)
(3)减少公司自由现金流量的动因;
(4)反收购的动因。
2、简述MM理论/简述其他股利理论。
(1)无税的 MM 理论:提出在没有企业所得税的情况下,负债企业的价值与无负债企业的价值相等,即 无论企业是否有负债,企业的资本结构与企业价值无关。
(2)有税的 MM 理论:考虑到所得税后,负债越高,公司的加权平均成本就越低,公司的收益或总价值 就越高,最佳的资本结构是债务资本占资本结构的100%比例。
(3)米勒模型:该模型用个人所得税对修正的 MM 理论(有税的 MM 理论)进行了校正,认为修正的 MM 理论高估了负债的好处,实际上个人所得税在某种程度上抵消了个人从投资中所得的利息收入,他们所交 个人所得税的损失与公司追求负债,减少公司所得税的优惠大体相等。于是,米勒模型又回到最初的 MM 理论中去了。
3、代理理论-股东和债权⼈的冲突。
股东作为企业的所有者,委托管理层经营管理企业,但是管理层努力工作创造的财富不能由其单独享有,而是由全体股东分享,因此,管理层希望在增加股东财富的同时获得更多的利益(如增加报酬、闲暇时间和在职消费等)。但是,所有者则希望以最小的管理成本获得最大的股东财富报酬,由此便产生了管理层个人目标与股东目标的冲突。这种冲突可以通过一套激励、约束和惩罚机制来协调解决。
每个院校的复试专业课都是自主命题,考试科目和面试环节都不太一样,

往期回顾
3、多所院校公布阅卷结束!附2025上海MPAcc院校分数线公布时间&复试时间汇总
6、速看!考研人注意!2026考研复试新规定,这些调整影响录取!

优秀师资团队助你高效备考
更多优惠,扫二维码在线咨询
热线:400-644-9991


本文整理自网络
明标MPAcc为众凯教育集团旗下专业MPAcc辅导品牌,推送的图文信息及原创文章,欢迎大家转载,转载请标明来源于明标MPAcc!若涉及到第三方作者提供的图文信息,转载内容也仅供学习参考,如有侵犯您的版权,请联系我们021-51086775,我们将在三个工作日内改正。
MPAcc备考择校指导,点击下方“阅读原文”预约登记