
MPAcc备考择校指导
点击下方“阅读原文”预约登记


必背
1、货币时间价值的概念:在没有风险和通货膨胀的情况下,货币经历一段时间的投资和再投资所增加的价值,称为货币的时间价值。
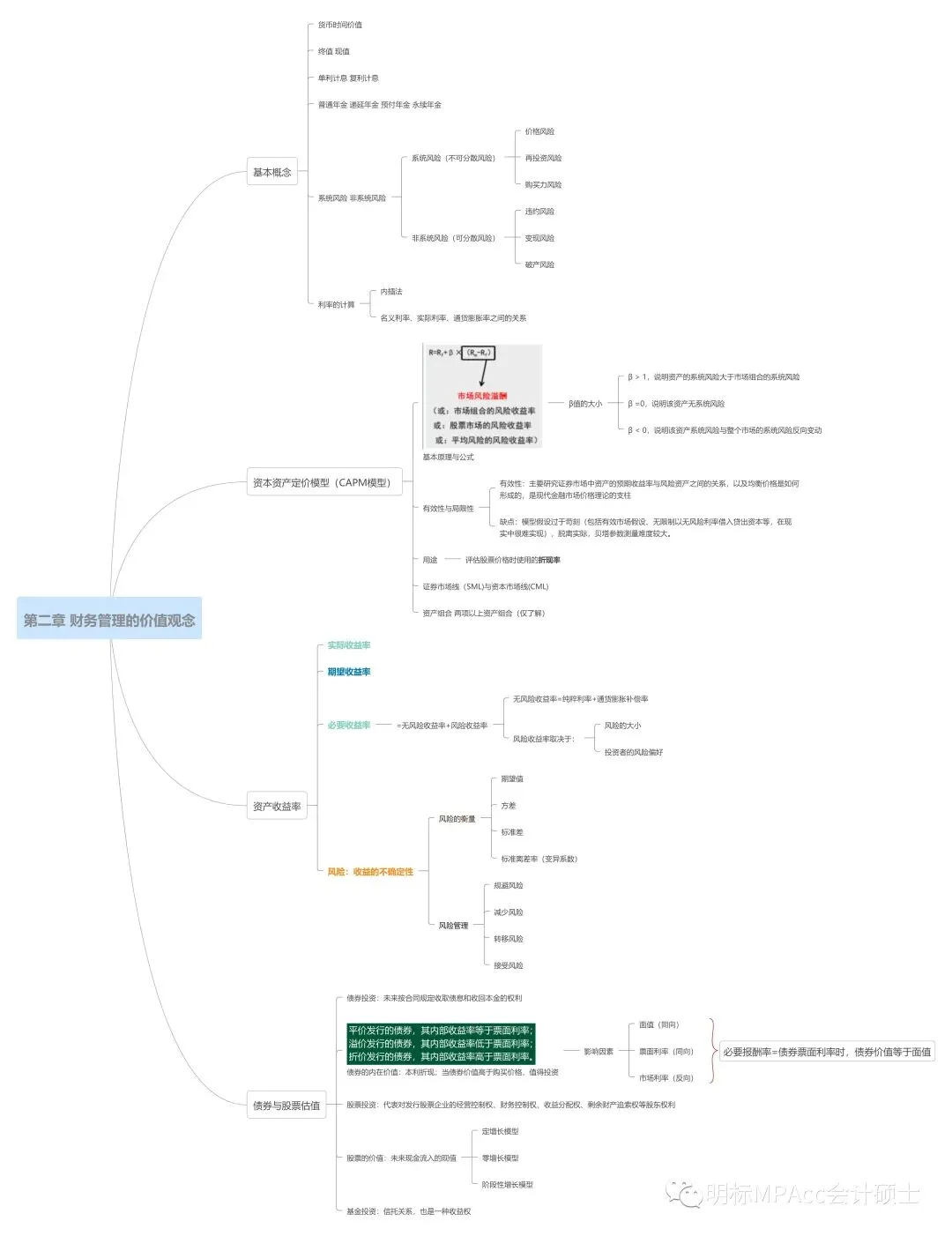
2、资本资产定价模型(CAPM模型)定义式:

(Rm-Rf):市场风险溢酬(或:市场组合的风险收益率、或:股票市场的风险收益率、或:平均风险的风险收益率)
β值的大小:
β> 1,说明资产的系统风险大于市场组合的系统风险
β =0,说明该资产无系统风险
β < 0,说明该资产系统风险与整个市场的系统风险反向变动
简答
1、财务管理中风险和报酬的之间的关系。
一般情况下,风险与报酬存在着相匹配的关系,即高风险,高收益。
2、你怎么理解高收益高风险?
所谓风险,是由于对未来的不确定性,而产生投入本金和预期收益损失或减少的可能性。报酬是投资者因承担风险而获得的一定收益。因此,报酬是对风险的补偿,风险越大,补偿越高。
3、在企业财务管理中主要协调哪些利益关系?
每个院校的复试专业课都是自主命题,考试科目和面试环节都不太一样,这就需要有针对性的学习,不能只是看网上的一些通用的复试课,这里明标MPAcc特针不同院校开设了【定向复试强化班】,现在可以开始预约报名啦!

往期回顾
3、多所院校公布阅卷结束!附2025上海MPAcc院校分数线公布时间&复试时间汇总
6、速看!考研人注意!2026考研复试新规定,这些调整影响录取!
扫描下方二维码领取复试真题


优秀师资团队助你高效备考
更多优惠,扫二维码在线咨询
热线:400-644-9991


本文整理自网络
明标MPAcc为众凯教育集团旗下专业MPAcc辅导品牌,推送的图文信息及原创文章,欢迎大家转载,转载请标明来源于明标MPAcc!若涉及到第三方作者提供的图文信息,转载内容也仅供学习参考,如有侵犯您的版权,请联系我们021-51086775,我们将在三个工作日内改正。
MPAcc备考择校指导,点击下方“阅读原文”预约登记