杭州中考个别生明日开始网上预登记。此前,市教育局发布了2026年杭州市区(指上城区、拱墅区、西湖区、滨江区、钱塘区和西湖风景名胜区,下同)初中学业水平考试(以下简称中考)“个别生”报名工作有关事项公告。具体内容,一起来看——


“个别生”是指符合下列条件之一的初中毕业生:
1.具有市区户籍的市区以外初中学校应届、往届毕业生。
2.市区初中学校往届毕业生。其中,外省户籍随迁子女初中毕业当年应符合在市区参加中考的条件。
上述应往届初中毕业生,在初中毕业学校就读时应有该校在册学籍。具有各类高中学校在册学籍的学生不得报考。
即:
1.外地学籍、杭州户籍考生(含复读生)
2.杭州市区往届初中毕业生(即复读生)


1.网上预登记
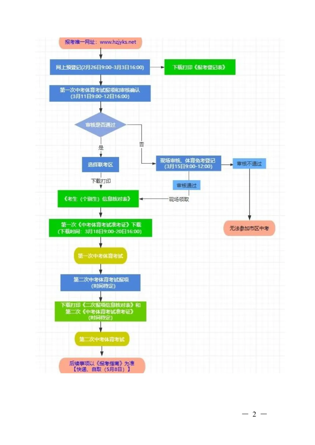
符合报名条件、要求在市区参加中考的“个别生”,请于2月26日9:00—3月3日16:00登录“杭州市区初中学业水平考试(个别生)报考预登记”系统(www.hzjyks.net是唯一网址,以下简称系统),在家长(或其他监护人,下同)指导下如实填报个人基本信息,并按要求上传本人近期免冠证件照,保存后下载打印《2026年杭州市区初中学业水平考试(个别生)报考登记表》。
2.第一次中考体育考试报项和审核确认
已按规定完成网上预登记的考生,请于3月11日9:00—3月12日16:00二次登录系统,完成如下操作:
(1)在家长指导下完成第一次中考体育考试报项。《2026年杭州市区中考体育考试实施办法》将通过“杭州教育发布”微信公众号及杭州教育网(edu.hangzhou.gov.cn)发布,敬请关注。
(2)审核确认
完成第一次中考体育考试报项后,审核结果为“审核通过”的考生,不需要进行现场确认,须于上述时间内在该系统中完成“联考区”选定(联考区指中考文化课考试考区,市区户籍“个别生”按户籍所在区确定联考区,其他“个别生”按在市区的实际居住地确定联考区),确认后下载打印《2026年杭州市区初中学业水平考试考生(个别生)信息核对表》。
审核结果为“审核未通过”的考生,需进行现场审核和确认。请考生和家长(均须到场)于3月15日9:00—12:00,到杭州市教育考试院(地址:华浙广场9号)二楼大厅进行现场审核和确认,带齐以下材料:
①考生户口簿原件及复印件(港澳台籍和外国籍考生提交相应身份证明材料)。
②学籍材料:应届初中毕业生提供《学生基本信息表》(此表由就读学校通过浙江省中小学生学籍信息管理系统打印),并由就读学校盖章确认(在外省初中就读的可使用就读地规范的学籍证明)。往届初中毕业生提供初中毕业证书原件及复印件。
③由考生及家长签字确认的《2026年杭州市区初中学业水平考试(个别生)报考登记表》。
3.中考体育考试免考申请
申请中考体育考试免考的考生也须在3月11日9:00—3月12日16:00正常完成中考体育考试报项,并于3月15日9:00—12:00凭杭州市级及以上医院开具的证明材料向杭州市教育考试院现场提交免考申请(可由家长代办)。具体要求详见《2026年杭州市区中考体育考试实施办法》。


1.完成预登记、审核和确认等全部流程,报名方为有效。未完成“网上审核确认”或“现场确认”,“网上预登记”信息无效,无法参加市区中考。
2.“个别生网上报考”操作说明详见附件。


杭州市教育局基础教育处(主要负责“个别生”报名政策咨询):89583606、89583587、89583605;
杭州市教育考试院中考科(主要负责网上报名操作、中考体育考试咨询):85866676。
个别生如何进行网上报名
一起来看具体操作流程

个别生报名流程图












关注『浙考帮帮团』